
+를 눌러서 Node를 추가해야한다.
이번에 추가할 Node는 KEY 값을 매칭 할 수 있도록 변환하는 작업이라 생각하면 될 것 같다.
두번째 Node를 추가 할 때는 오른쪽 패널의 문장부터 달라진다.
“다음은 어떤 액션을 취하고 싶어?”으 느낌으로 다음 Node를 추가 하면 된다!

검색 영역에 “edit fields”를 선택 하면 된다.
이미 우리는 Submission 설문조사의 질문과 사용자들이 선택 할 양식을 작성 했기 때문에 왼쪽 영역(input)이라 써있는 영역에 데이터가 들어와있다.


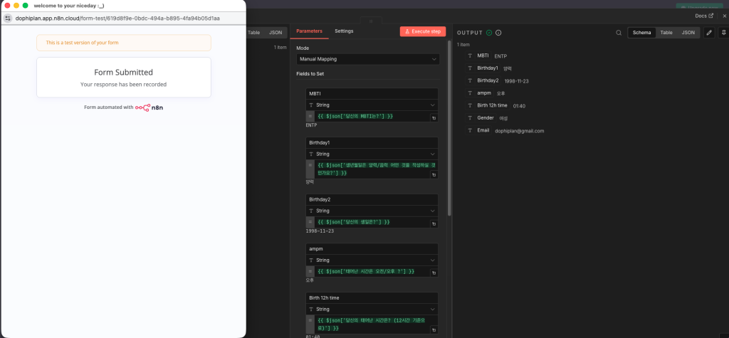
노드 설정 영역에 한글로 되어있는 설문 조사의 질문을 KEY 값으로 바꿔야하는 작업을 가운데 영역(노드 설정)에서 작업해야한다. 그리고, 그 작업 후 데이터를 입력 하면 오른쪽 영역(output)에 값이 노출 된다.
두번째 이미지 처럼 왼쪽 영역에 있는 설문조사를 클릭 후 드래그 해서 옮기면 된다.
아래에 작성한 예시를 첨부해 두었다.
* 반드시, 엑셀 시트에 있는 키 값과 똑같이 작업해야지 엑셀에 데이터가 잘 쌓인다. 혹시나 싶어서 키 값의 순서까지 똑같이 맞췄다.
(아래 엑셀 이미지 클릭 하면 문서로 이동됨)



상단에 Execute step 버튼을 누르면 테스트 설문조사 팝업이 노출 된다. 팝업에 정보를 넣고 제출을 하면 아래와 같이 output에 데이터가 노출 되면 KEY값 매칭이 완료 된 것이다.

이렇게 되면, KEY 값까지 매칭이 완료된 상태로 세팅이 완료 된 것이다.
**Point
: 키 값을 매칭 하는 이유는 n8n의 경우 아직 한글 패치가 되지 않아서, 한글을 입력하면 동작이 잘 안되는 경우가 많아서 반드시 영문으로 해야한다. 그리고 이 키 값을 통해서 사용자의 설문데이터가 쌓이기 때문에 꼭! 맞춰야한다.
[n8n][입문1] MBTI, 운세 봐주는 AI 자동화 툴 만들기(+설문조사 데이터를 엑셀 파일에 누적하기)에서 계속 됩니다…!